![]() |
Open Test Framework
|
|
The OTX Designer is the central place for designing a workflow ([procedure flow]) or a state machine. Here, workflows or state machines can be created, arranged, and edited in a graphical interface. The OTX Designer is used for implementing the following main tasks:

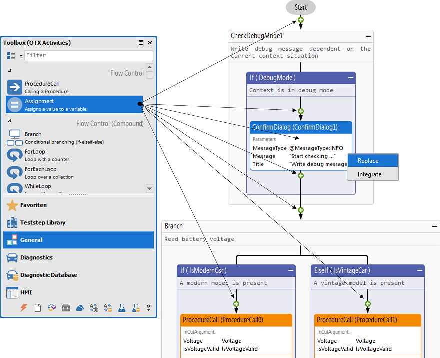
In the OTX Designer, you can insert and arrange OTX elements in a workflow or state machine. See the image below. The Designer may contain one or many tabs, each tab corresponds to a workflow procedure or state machine procedure. Within the drawing section, different OTX elements are arranged together on a white page. Each element can be edited directly in the drawing section. The element can also be edited through the dockable properties window or the properties dialog box (click here for more information).

The sequences are presented in the form of a generic flowchart. This means that the author has only the ability to add individual items to, edit and adjust the presentation details. However, it has no direct influence on the position of the elements. It may include such activities so do not move the mouse to another location, such as in MS Visio. This supports the generic approach of OTX and has the following advantages:
A designer consists of the 3 following main parts (see the image above):
The procedure tab label displays the name of the current procedure, it helps users manage many opened procedures. You can arrange the order of the opened procedures by dragging and dropping the tab labels to the desired position. If there are so many opened procedures, some procedures may be hidden. To display the hidden procedures, click on the **>>** (forward) icon at the right end of all the visible tab labels and select the procedure you want to display. You can move to the next procedure tab (i.e. the tab on the right of the current procedure) with the shortcut CTRL+TAB.
Each tab label has a context menu, right click on the tab label, a context menu will be displayed with the following entries:
| Menu entry | Description |
|---|---|
| Close | Closes the current procedure. |
| Close all except this | Closes all opened procedure except the current procedure. |
| Open document folder | Opens the package folder containing the current document in a new window with the Windows Explorer. |
In the procedure header, the following information of the procedure are listed and can be edited:
Note: The header can be collapsed or expanded via click at the top of the header.
The drawing section (or drawing page) contains the actual test sequence of a procedure. It consists of a sequence of activities, see the image above.
Some elements in the Workflow Designer have the context menu which supports editing the element or adding variables or parameters for the procedure etc. Below are the brief descriptions of the context menu:
Right click on any where in the drawing section except the activites (nodes), it will display a context menu with the following entries:
| Menu entry | Description |
|---|---|
| Show in SolutionExplorer | Finds and selects the procedure node of the current procedure in the Solution Explorer (expanding the parent item or scrolling the tree-view control, if necessary). |
| New Procedure In-Parameter... | Adds a new in-parameter to the current procedure. |
| New Procedure Out-Parameter... | Adds a new out-parameter to the current procedure. |
| New Procedure In/Out-Parameter... | Adds a new in/out-parameter to the current procedure. |
| New Local Variable ... | Adds a new local variable to the current procedure. |
Right click on an activity (or one activity of the selected activities, see below), it will display a context menu with the following entries:
| Menu entry | Description |
|---|---|
| Cut | Cuts the activity or the selected activities. |
| Copy | Copies the activity or the selected activities. |
| Delete | Deletes the activity or the selected activities. |
| Paste | Pastes the copied or cut activity (or selected activities) below the current activity. |
| Add comment | Adds a new comment and links the comment to the current activity. |
| Surround With >> Group | Creates a new Group activity to surround the current activity or the selected activities (i.e. the activities will be moved into the new Group activity). |
| Surround With >> Handler | Creates a new Handler activity to surround the current activity or the selected activities (i.e. the activities will be moved into the Try-branch of new Handler activity). |
| Surround With >> MutexGroup | Creates a new MutexGroup activity to surround the current activity or the selected activities (i.e. the activities will be moved into the new MutexGroup activity). |
| Extract Procedure | Extracts the activity or the selected activities into a new procedure and creates a new ProcedureCall to call the new procedure. |
| Disable/Enable | Disables/Enables the activity or the selected activities. Note that the disabled activities will not be executed and all the errors and warning related to these activities will not be displayed except the check rule Core-Chk011. |
| New Local Variable ... | Adds a new local variable to the current procedure. |
| Remove/Add Realisation | Removes/Adds realisation in the current activity. Note that you can only add realisation to some certain activities (EmptyBranch, EmptyParallel, EmptyHandler, Group, EmptyGroup, EmptyMutexGroup). |
| Toogle Breakpoint | Adds/Removes break point to/from the current activity. |
Right click on a floating comment, it will display a context menu with the following entries:
| Menu entry | Description |
|---|---|
| Edit | Opens a dialog to edit the content of the comment. |
| Delete | Deletes the comment. |
| Delete link to (activity name) | Deletes the link between the comment and the activity (having the mentioned name). |
| Delete all links | Deletes all the links between the comment and other activities. |
Above are only the common and important menu entries. There are also some other menu entries in the context menu when you right-click on some compound nodes, or some sub-branches of some compound nodes, which can not be mentioned all here.
To add an activity to the sequence, please follow the instructions below:

An activity of type Action Realisation may have more than one realisations, see OTX basic concepts. Please note that this section is only applied for the activities of type Action Realisation, the other types such as compound nodes and end nodes are excluded. Below is an example of adding further realisations for an activity:
Besides using a new activity to add further realisation, you can also use an existing activity to add further realisation by drag-and-drop. Note that you must drag and drop an activity with one realisation onto the other activity.
You can replace an existing activity with another activity. If the existing activity has a specification, the new activity will inherit the same specification. To replace an activity, please proceed as follows:
Besides using a new activity to replace an existing activity, you can also use an existing activity to replace another activity by drag-and-drop.
In the Workflow Designer, one or more activities (nodes) can be copied, cut, pasted , or deleted, please proceed as follows:
Within a sequence, you can move the view of the sequence up/down or left/right by using the mouse wheel, the arrow keys or the scroll bars. You can also use the Overview Window to navigate the visible display area in case your workflow is large. In this tool window, you can drag the rectangle outline across the overview picture to move the current view to the expected position.
To zoom in and out of a sequence, you can hold down the CTRL key and use the mouse wheel, or use only the mouse wheel with the Overview Window, or you can use the slider in the Status Bar, see the image below. Note, you can only change the zoom level from 10% to 400%. Beside the slider, you can find the Reset zoom factor button to set the designer appearance back to the default zoom (i.e. 100%), or the Fit to window button to reduce the zoom sothat the entire sequence may be displayed, note that the minimum zoom percentage is 10%. You can also find the Reset zoom factor and the Fit to window commands in the Display tab of the Ribbon.
Besides zooming the sequence, you can enlarge the sequence display area by using the Maximum work area button which allows for setting all the opened tool windows to auto hide and minimizes the Ribbon. If you want all the auto hide tool windows to be docked back, you can use the Standard layout command which allows for docking all the tool windows. You can find these two commands in the Status Bar (see the image below) or in the Display tab of the Ribbon.

The OTF allows for adjusting the display of the sequence such as the detail level, the display quality, or the max width of the activities etc. To adjust the display of the sequence, you can find the corresponding buttons in the Display tab of the Ribbon.
In the Designer Appearance section of the Display tab, there are 6 detail levels for the presentation of the activities as shown below:
| Detail level | Description |
|---|---|
| 1 - All | Shows all available information within an activity. |
| 2 - Standard | Shows all available information except the specification within an activity. |
| 3 - Compressed | Shows only the name and generated text of the function of an activity. |
| 4 - Test Step | Shows only the name, the "ValidFor" property and the specification of an activity, and sets the Test Step mode active. |
| 5 - Code | Shows the specification and the generated text of the function of an activity in pseudo code style. |
| 6 - Specification | Shows only the name and the specification of an activity. |
Here in the "Display" tab, you can also set the the max width of the activities in the sequence by selecting the size in the Max Width combo-box. If you check the option Fixed Width all the activities will be displayed exactly according to the selected max width; otherwise, only the activities with the display content longer than the max width will be limited by the max width.
Besides, you can use the button Quality of Display in the "Display" tab to set the display quality to High or to Low. The low display quality will turn off the softening and shadow effects, which is suitable in case that you want to see the text clearer or your computer performs slow with the softening and shadow effects. You can also find this button in the status bar at the bottom of the OTF (see the image above).
Finally, you can show or hide all the floating comments in the sequence by using the command Display Comments. You can also find this command in the Status Bar at the bottom of the OTF (see the image above).
You can capture the image of the current sequence by using the button Save as Image... in the Start tab of the Ribbon. The captured image of the sequence has the same appearance as it is presented in the OTF (see previous section for the sequence display adjustment). Please note that only the appearance is the same, the zoom of the captured image is always 100%. A dialog will occur for users to browse the location to save the image. The image can be saved with JPEG/PNG/GIF format. For memory saving, the image will have a resolution lower than the sequence in the OTF has.
The OTX Designer is the central place for designing a workflow ([procedure flow]) or a state machine. Here, workflows or state machines can be created, arranged, and edited in a graphical interface. The OTX Designer is used for implementing the following main tasks:
The structure and features of the OTX Designer are described in the following sections.
In the OTX Designer, you can insert and arrange OTX elements in a workflow or state machine. See the image below. The Designer may contain one or many tabs, each tab corresponds to a workflow procedure or state machine procedure. Within the drawing section, different OTX elements are arranged together on a white page. Each element can be edited directly in the drawing section. The element can also be edited through the dockable properties window or the properties dialog box (click here for more information).

The sequences are presented in the form of a generic flowchart. This means that the author has only the ability to add individual items to, edit and adjust the presentation details. However, it has no direct influence on the position of the elements. It may include such activities so do not move the mouse to another location, such as in MS Visio. This supports the generic approach of OTX and has the following advantages:
A designer consists of the 3 following main parts (see the image above):
The procedure tab label displays the name of the current procedure, it helps users manage many opened procedures. You can arrange the order of the opened procedures by dragging and dropping the tab labels to the desired position. If there are so many opened procedures, some procedures may be hidden. To display the hidden procedures, click on the **>>** (forward) icon at the right end of all the visible tab labels and select the procedure you want to display. You can move to the next procedure tab (i.e. the tab on the right of the current procedure) with the shortcut CTRL+TAB.
Each tab label has a context menu, right click on the tab label, a context menu will be displayed with the following entries:
| Menu entry | Description |
|---|---|
| Close | Closes the current procedure. |
| Close all except this | Closes all opened procedure except the current procedure. |
| Open document folder | Opens the package folder containing the current document in a new window with the Windows Explorer. |
In the procedure header, the relevant information of the procedure are presented below:
The drawing section (or drawing page) contains the actual test sequence of a procedure. It consists of a sequence of activities, see the image above.
Some elements in the Workflow Designer have the context menu which supports editing the element or adding variables or parameters for the procedure etc. Below are the brief descriptions of the context menu:
Right click on any where in the drawing section except the activites (nodes), it will display a context menu with the following entries:
| Menu entry | Description |
|---|---|
| Show in SolutionExplorer | Finds and selects the procedure node of the current procedure in the Solution Explorer (expanding the parent item or scrolling the tree-view control, if necessary). |
| New Procedure In-Parameter... | Adds a new in-parameter to the current procedure. |
| New Procedure Out-Parameter... | Adds a new out-parameter to the current procedure. |
| New Procedure In/Out-Parameter... | Adds a new in/out-parameter to the current procedure. |
| New Local Variable ... | Adds a new local variable to the current procedure. |
Right click on an activity (or one activity of the selected activities, see below), it will display a context menu with the following entries:
| Menu entry | Description |
|---|---|
| Cut | Cuts the activity or the selected activities. |
| Copy | Copies the activity or the selected activities. |
| Delete | Deletes the activity or the selected activities. |
| Paste | Pastes the copied or cut activity (or selected activities) below the current activity. |
| Add comment | Adds a new comment and links the comment to the current activity. |
| Surround With >> Group | Creates a new Group activity to surround the current activity or the selected activities (i.e. the activities will be moved into the new Group activity). |
| Surround With >> Handler | Creates a new Handler activity to surround the current activity or the selected activities (i.e. the activities will be moved into the Try-branch of new Handler activity). |
| Surround With >> MutexGroup | Creates a new MutexGroup activity to surround the current activity or the selected activities (i.e. the activities will be moved into the new MutexGroup activity). |
| Extract Procedure | Extracts the activity or the selected activities into a new procedure and creates a new ProcedureCall to call the new procedure. |
| Disable/Enable | Disables/Enables the activity or the selected activities. Note that the disabled activities will not be executed and all the errors and warning related to these activities will not be displayed except the check rule Core-Chk011. |
| New Local Variable ... | Adds a new local variable to the current procedure. |
| Remove/Add Realisation | Removes/Adds realisation in the current activity. Note that you can only add realisation to some certain activities (EmptyBranch, EmptyParallel, EmptyHandler, Group, EmptyGroup, EmptyMutexGroup). |
| Toogle Breakpoint | Adds/Removes break point to/from the current activity. |
Right click on a floating comment, it will display a context menu with the following entries:
| Menu entry | Description |
|---|---|
| Edit | Opens a dialog to edit the content of the comment. |
| Delete | Deletes the comment. |
| Delete link to (activity name) | Deletes the link between the comment and the activity (having the mentioned name). |
| Delete all links | Deletes all the links between the comment and other activities. |
Above are only the common and important menu entries. There are also some other menu entries in the context menu when you right-click on some compound nodes, or some sub-branches of some compound nodes, which can not be mentioned all here.
To add an activity to the sequence, please follow the instructions below:

An activity of type Action Realisation may have more than one realisations, see OTX basic concepts. Please note that this section is only applied for the activities of type Action Realisation, the other types such as compound nodes and end nodes are excluded. Below is an example of adding further realisations for an activity:
Besides using a new activity to add further realisation, you can also use an existing activity to add further realisation by drag-and-drop. Note that you must drag and drop an activity with one realisation onto the other activity.
You can replace an existing activity with another activity. If the existing activity has a specification, the new activity will inherit the same specification. To replace an activity, please proceed as follows:
Besides using a new activity to replace an existing activity, you can also use an existing activity to replace another activity by drag-and-drop.
In the Workflow Designer, one or more activities (nodes) can be copied, cut, pasted , or deleted, please proceed as follows:
Within a sequence, you can move the view of the sequence up/down or left/right by using the mouse wheel, the arrow keys or the scroll bars. You can also use the Overview Window to navigate the visible display area in case your workflow is large. In this tool window, you can drag the rectangle outline across the overview picture to move the current view to the expected position.
To zoom in and out of a sequence, you can hold down the CTRL key and use the mouse wheel, or use only the mouse wheel with the Overview Window, or you can use the slider in the Status Bar, see the image below. Note, you can only change the zoom level from 10% to 400%. Beside the slider, you can find the Reset zoom factor button to set the designer appearance back to the default zoom (i.e. 100%), or the Fit to window button to reduce the zoom sothat the entire sequence may be displayed, note that the minimum zoom percentage is 10%. You can also find the Reset zoom factor and the Fit to window commands in the Display tab of the Ribbon.
Besides zooming the sequence, you can enlarge the sequence display area by using the Maximum work area button which allows for setting all the opened tool windows to auto hide and minimizes the Ribbon. If you want all the auto hide tool windows to be docked back, you can use the Standard layout command which allows for docking all the tool windows. You can find these two commands in the Status Bar (see the image below) or in the Display tab of the Ribbon.

The OTF allows for adjusting the display of the sequence such as the detail level, the display quality, or the max width of the activities etc. To adjust the display of the sequence, you can find the corresponding buttons in the Display tab of the Ribbon.
In the Designer Appearance section of the Display tab, there are 6 detail levels for the presentation of the activities as shown below:
| Detail level | Description |
|---|---|
| 1 - All | Shows all available information within an activity. |
| 2 - Standard | Shows all available information except the specification within an activity. |
| 3 - Compressed | Shows only the name and generated text of the function of an activity. |
| 4 - Test Step | Shows only the name, the "ValidFor" property and the specification of an activity, and sets the Test Step mode active. |
| 5 - Code | Shows the specification and the generated text of the function of an activity in pseudo code style. |
| 6 - Specification | Shows only the name and the specification of an activity. |
Here in the "Display" tab, you can also set the the max width of the activities in the sequence by selecting the size in the Max Width combo-box. If you check the option Fixed Width all the activities will be displayed exactly according to the selected max width; otherwise, only the activities with the display content longer than the max width will be limited by the max width.
Besides, you can use the button Quality of Display in the "Display" tab to set the display quality to High or to Low. The low display quality will turn off the softening and shadow effects, which is suitable in case that you want to see the text clearer or your computer performs slow with the softening and shadow effects. You can also find this button in the status bar at the bottom of the OTF (see the image above).
Finally, you can show or hide all the floating comments in the sequence by using the command Display Comments. You can also find this command in the Status Bar at the bottom of the OTF (see the image above).
You can capture the image of the current sequence by using the button Save as Image... in the Start tab of the Ribbon. The captured image of the sequence has the same appearance as it is presented in the OTF (see previous section for the sequence display adjustment). Please note that only the appearance is the same, the zoom of the captured image is always 100% despite of the current zoom. A dialog will occur for users to browse the location to save the image. The image can be saved with JPEG/PNG/GIF format. For memory saving, the image will have a resolution lower than the sequence in the OTF has.